ФТП менеджер FileZilla 3.66.5 + Portable
0.00
No votes yet

ФТП менеджер FileZilla 3.66.5 + Portable

FileZilla представляет собой мощный и бесплатный FTP-менеджер с открытым исходным кодом, предназначенный для удобной работы с файлами на удаленных серверах. Программа поддерживает широкий спектр протоколов, включая FTP, FTPS и SFTP, что делает ее

ФТП менеджер FileZilla 3.66.5 + Portable — это мощный и популярный кроссплатформенный клиент для работы с файловыми серверами. Программа поддерживает ключевые протоколы передачи данных: FTP, FTPS и SFTP, обеспечивая безопасное и стабильное соединение.

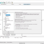
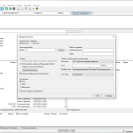
Основой удобства ФТП менеджера FileZilla 3.66.5 + Portable является классический двухпанельный интерфейс, который значительно упрощает навигацию и управление файлами между локальным компьютером и удалённым сервером. Пользователи могут легко загружать, скачивать, редактировать и организовывать данные.

Системные требования:
Windows 8.1 — Windows 11 (x86 / x64)

Ключевые возможности и особенности программы:

  • Поддержка современных протоколов: IPv6, HTTP/1.1, SOCKS5 и FTP-прокси.
  • Многовкладочный интерфейс для одновременной работы с несколькими серверами.
  • Функции приостановки и возобновления передачи файлов.
  • Гибкая настройка очереди загрузок и ограничения скорости передачи.
  • Встроенный инструмент для поиска файлов на удалённом сервере.
  • Возможность сравнения содержимого каталогов.

Бесплатная версия FileZilla включает все необходимые инструменты для профессиональной работы с FTP, что делает её отличным выбором как для начинающих, так и для опытных пользователей.

2025-12-26 05:03:59

Comments

Information

Hits 0
Renault DDT2000 4.0.9.2 (с патчем) + Базы Renault DDT2000 02.2021
Renault DDT2000 4.0.9.2 (с... Renault DDT (Diagnostic Data Tool) -...
View
IProg Pro V87 Vehicle Programmer Software Free
IProg Pro V87 Vehicle... iProg Pro V87 — это мощное программное...
View
XENTRY 06.2024 [Final Release] [Cars + Trucks]
XENTRY 06.2024 [Final... Программа для диагностики автомобилей...
View
reaConverter Pro v8.0.167 (конвертор изображений)
reaConverter Pro v8.0.167... reaConverter Pro v8.0.167— это...
View
Программа для диагностики Opel OP-COM Multi by Fantomel
Программа для диагностики... OP-COM Multi — это специализированное...
View
MaxCut Business Edition v2.9.4.8
MaxCut Business Edition... MaxCut Business Edition — это...
View
Node.js v23.5.0
Node.js v23.5.0 Node.js — это мощная серверная...
View
GETVIDEO – СКАЧАТЬ ВИДЕО ИЗ TIKTOK 1.6.6
GETVIDEO – СКАЧАТЬ ВИДЕО ИЗ... GETVIDEO – СКАЧАТЬ ВИДЕО ИЗ TIKTOK...
View
SAAB WIS 2012-2 (9-3 I, 9-3 II, 9-5 I, 9-5 II, 9-4x) 64bit
SAAB WIS 2012-2 (9-3 I, 9-3... SAAB WIS (Workshop Information System)...
View
Ad Muncher 4.94 Build 34121  + Руссификатор
Ad Muncher 4.94 Build 34121 ... Ad Muncher 4.94 Build 34121 - это...
View
Telegram VPN Bot