

Hex Editor Neo Ultimate Hex Editor Neo Ultimate
Hex Editor Neo Ultimate — это программа для тех, кто хочет "заглянуть под капот" компьютерных файлов.
Hex Editor Neo Ultimate
Hex Editor Neo Ultimate — это программа для тех, кто хочет "заглянуть под капот" компьютерных файлов.
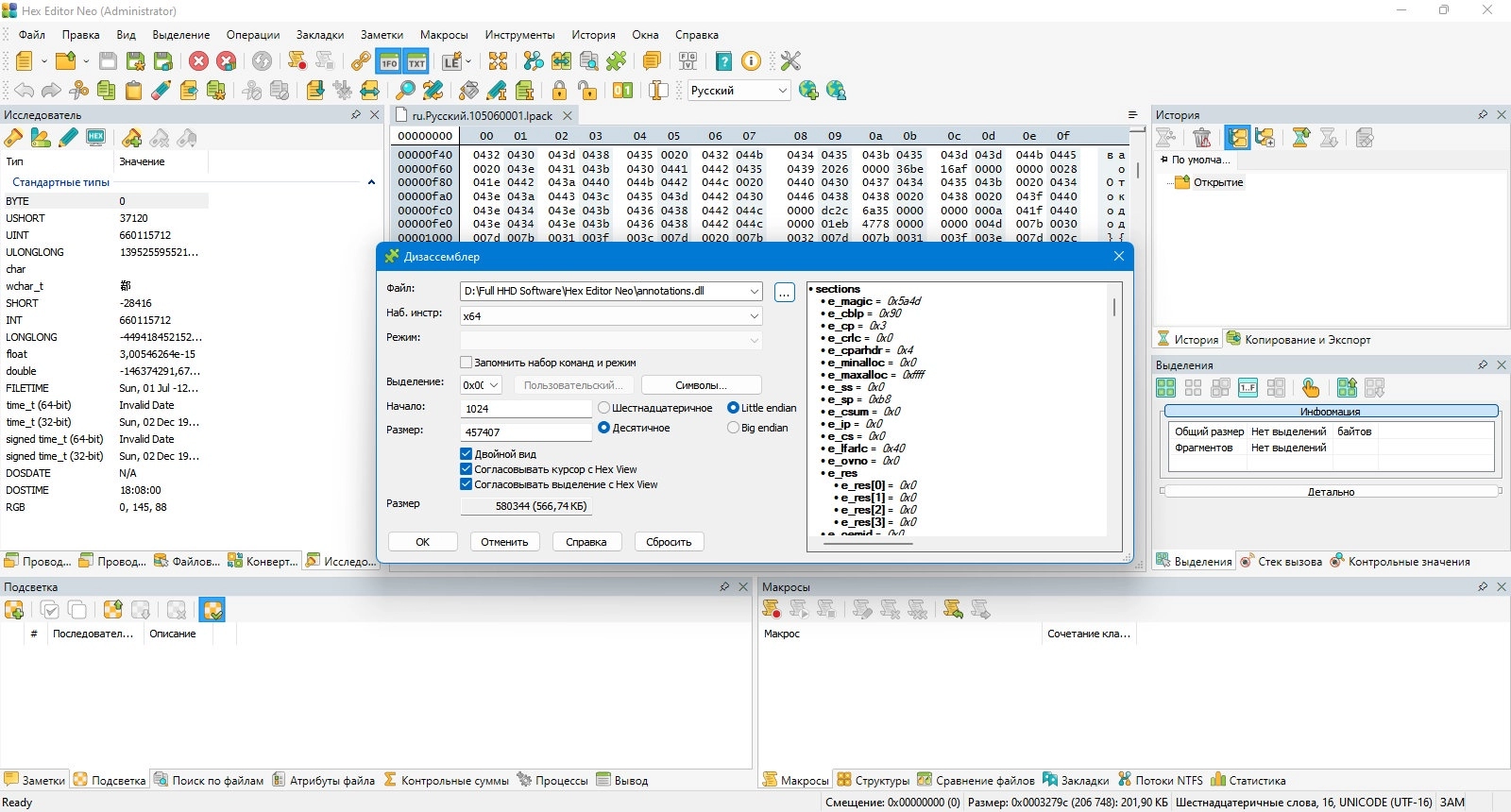
Screenshots





Hex Editor Neo Ultimate
Hex Editor Neo Ultimate — это программа для тех, кто хочет "заглянуть под капот" компьютерных файлов. Представьте, что каждый файл на вашем компьютере — это нечто вроде сложной лего-конструкции, состоящей из множества маленьких кубиков. Каждый кубик — это данные, и вместе они формируют программы, игры, тексты, картинки, которыми вы пользуетесь каждый день.
Так вот, Hex Editor Neo Ultimate позволяет вам видеть и изменять эти самые кубики (байты данных) в самом "сыром" виде. Это как редактор для текстов, но для всех типов файлов, и он показывает информацию в шестнадцатеричном (hex) формате. Это особенно полезно для программистов и тех, кто занимается восстановлением данных, поиском ошибок в файлах или их анализом на более глубоком уровне.
В общем, Hex Editor Neo Ultimate — это мощный инструмент для тех, кто работает с данными на самом фундаментальном уровне.
Features
Лечение и локализация:
Лечение
• Отключить антивирусы и защитники.
• Скопировать файл version.dll соответствующей разрядности в папку с программой.
Обязательно добавить файл в исключения антивируса.
Русификация
папку Localization из раздачи скопировать по адресу
C:\Users\*Имя пользователя*\AppData\Local\HHD Software\Hex Editor Neo\Localization
(в настройках меняется)
В портативной версии скопировать папку Localization из раздачи в папку с распакованной программой.
Также локализации можно скачать из настроек самой программы.
Requirements
Version: 7.46.00.8715
Download
Category | |
First release | 11 July 2024 |
Last update | 2024-07-11 |
Version | v7.46.00.8715 |
Hits | 0 |
Language | Русский, Английский |
Tags | Hex Editor Neo Ultimate, Hex Editor, Hex Editor Neo, Hex редактор, |
Comments