

MariaDB Server v11.5.2 win x64 MariaDB Server v11.5.2 win x64
MariaDB Server — это одна из самых популярных систем управления базами данных с открытым исходным кодом, широко используемая для веб-приложений и корпоративных решений. Она возникла как форк MySQL в 2009 году, когда сообщество разработчиков обеспокоилось
MariaDB Server v11.5.2 win x64
MariaDB Server — это одна из самых популярных систем управления базами данных с открытым исходным кодом, широко используемая для веб-приложений и корпоративных решений. Она возникла как форк MySQL в 2009 году, когда сообщество разработчиков обеспокоилось
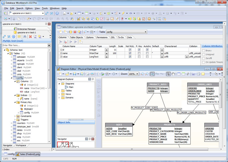
Screenshots

MariaDB Server v11.5.2 win x64
MariaDB Server — это одна из самых популярных систем управления базами данных с открытым исходным кодом, широко используемая для веб-приложений и корпоративных решений. Она возникла как форк MySQL в 2009 году, когда сообщество разработчиков обеспокоилось возможным закрытием исходного кода после того, как Oracle приобрела MySQL.
Особенности MariaDB:
Полная совместимость с MySQL: База данных сохраняет совместимость с MySQL, что позволяет легко мигрировать с одной системы на другую без необходимости переписывать код приложений.
Новые функции и улучшения: MariaDB включает множество новых функций, таких как более быстрые индексы, расширенные возможности репликации, поддержка распределённых транзакций и другие улучшения производительности.
Безопасность: В MariaDB введены дополнительные меры безопасности, включая усовершенствованное шифрование и улучшенные системы управления пользователями.
Активное сообщество: Вокруг MariaDB собрано большое сообщество разработчиков, что позволяет быстро исправлять ошибки, добавлять новые функции и поддерживать стабильность системы.
MariaDB часто используется в таких областях, как облачные платформы, электронная коммерция, системы управления контентом (CMS) и аналитические базы данных.
Requirements
Version: 11.5.2
Download
Category | |
First release | 20 October 2024 |
Last update | 2024-10-20 |
Version | v11.5.2 |
Hits | 0 |
Language | Английский |
Tags | MariaDB Server, MariaDB, MySQL, |
Comments