

Multi Commander Multi Commander
Multi Commander - Бесплатный файловый менеджер для профессионалов, программа является достойной альтернативой стандартному менеджеру файлов Windows Explorer, а также наиболее популярному, одному из лидеров в этой категории Total Commander.
Screenshots

1

2

3

4
Multi Commander
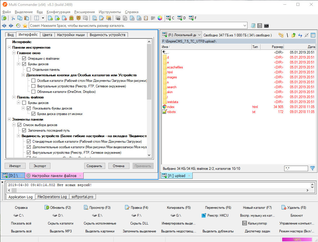
Multi Commander – Мощный и бесплатный файловый менеджер для профессионалов, программа является достойной альтернативой стандартному менеджеру файлов Windows Explorer, а также наиболее популярному, одному из лидеров в этой категории Total Commander. Интерфейс программы состоит из двух окон (панелей), внутри которых располагаются два источника файлов, например диски C:/ и D:/, благодаря чему мы получаем быстрый и удобный доступ к необходимым файлам.
В отличие от Total Commander, менеджер имеет набор самых важных команд, в нижней части окна, благодаря им мы можем выполнять простые операции, такие как копирование, удаление, перемещение, отображение всех файлов, скрытие исполняемых файлов EXE или DLL, выделять MP3 или изображения. Программа также даёт быстрый доступ к реестру, калькулятору, диспетчеру задач и блокноту.
Интерфейс программы достаточно прост и располагает к пользователю, для тех, кто пользовался такими инструментами как Far manager, MC, Total commander, ничего нового для себя не увидит, все достаточно стандартно.
Дистрибутив программы существует как установочная версия и портативная, поддерживаются Windows x64 и x86, кроме того после инсталляции в системе менеджер не меняет настроек системы и контекстного меню.
Функции и возможности Multi Commander:
Настраиваемый интерфейс и внешнего вида, макета и цвета оболочки в соответствии с вашими потребностями.
Просмотр содержимого, файлов, папок из двух источников одновременно.
Поддерживает проверку целостности архивов.
Поддержка и настройка горячих клавиш.
Умеет работать с архивами zip, 7-zip, rar, tar, gz, bz2, jar и другие.
Поддержка сетевых соединений с FTP-сервером.
Поддержка расширений и плагинов, которые существенно увеличивают возможности программы.
Мощный скрипт-движок, позволяющий создавать скрипты для автоматизации задач.
Поддержка работы во вкладках, для более быстрого доступа к файлам и папкам.
Открытый API, рассчитанного на разработчиков (SDK) для создания расширений и плагинов к программе.
Наличие MultiRename - инструмента для быстрого и безопасного переименования множества файлов и папок одновременно.
Встроенные инструменты для работы с графическими файлами, конвертер, редактирование, просмотр, удаление метаданных EXIF.
Встроенный HEX просмоторщик, для просмотра содержимого файла в форматах ASCII, Binary.
Встроенный редактор реестра.
100% чистота, не устанавливает рекламное ПО во время инсталляции.
Requirements
Version: 8.3.0
Top in category
Tags
Comments